



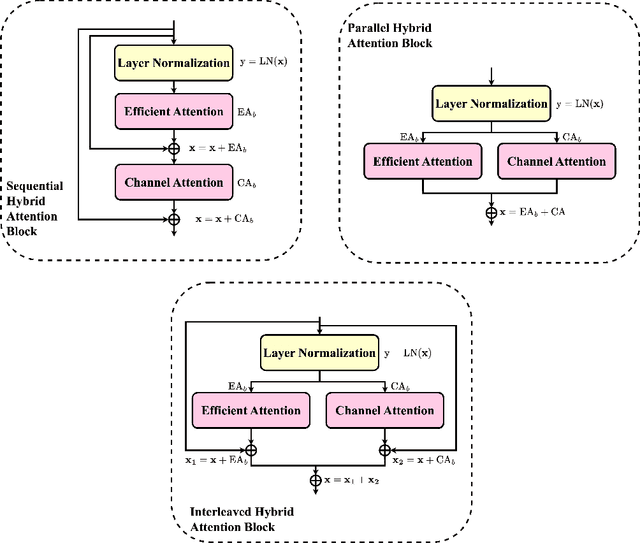
Abstract:Large Language Models (LLMs), known for their versatility in textual data, are increasingly being explored for their potential to enhance medical image segmentation, a crucial task for accurate diagnostic imaging. This study explores enhancing Vision Transformers (ViTs) for medical image segmentation by integrating pre-trained LLM transformer blocks. Our approach, which incorporates a frozen LLM transformer block into the encoder of a ViT-based model, leads to substantial improvements in segmentation performance across various medical imaging modalities. We propose a Hybrid Attention Mechanism that combines global and local feature learning with a Multi-Scale Fusion Block for aggregating features across different scales. The enhanced model shows significant performance gains, including an average Dice score increase from 0.74 to 0.79 and improvements in accuracy, precision, and the Jaccard Index. These results demonstrate the effectiveness of LLM-based transformers in refining medical image segmentation, highlighting their potential to significantly boost model accuracy and robustness. The source code and our implementation are available at: https://bit.ly/3zf2CVs




Abstract:Deformable image registration is crucial for aligning medical images in a non-linear fashion across different modalities, allowing for precise spatial correspondence between varying anatomical structures. This paper presents NestedMorph, a novel network utilizing a Nested Attention Fusion approach to improve intra-subject deformable registration between T1-weighted (T1w) MRI and diffusion MRI (dMRI) data. NestedMorph integrates high-resolution spatial details from an encoder with semantic information from a decoder using a multi-scale framework, enhancing both local and global feature extraction. Our model notably outperforms existing methods, including CNN-based approaches like VoxelMorph, MIDIR, and CycleMorph, as well as Transformer-based models such as TransMorph and ViT-V-Net, and traditional techniques like NiftyReg and SyN. Evaluations on the HCP dataset demonstrate that NestedMorph achieves superior performance across key metrics, including SSIM, HD95, and SDlogJ, with the highest SSIM of 0.89, and the lowest HD95 of 2.5 and SDlogJ of 0.22. These results highlight NestedMorph's ability to capture both local and global image features effectively, leading to superior registration performance. The promising outcomes of this study underscore NestedMorph's potential to significantly advance deformable medical image registration, providing a robust framework for future research and clinical applications. The source code and our implementation are available at: https://bit.ly/3zdVqcg