



Abstract:Many earth observation programs such as Landsat, Sentinel, SPOT, and Pleiades produce huge volume of medium to high resolution multi-spectral images every day that can be organized in time series. In this work, we exploit both temporal and spatial information provided by these images to generate land cover maps. For this purpose, we combine a fully convolutional neural network with a convolutional long short-term memory. Implementation details of the proposed spatio-temporal neural network architecture are provided. Experimental results show that the temporal information provided by time series images allows increasing the accuracy of land cover classification, thus producing up-to-date maps that can help in identifying changes on earth.

Abstract:Deep Learning (DL) has become a crucial technology for Artificial Intelligence (AI). It is a powerful technique to automatically extract high-level features from complex data which can be exploited for applications such as computer vision, natural language processing, cybersecurity, communications, and so on. For the particular case of computer vision, several algorithms like object detection in real time videos have been proposed and they work well on Desktop GPUs and distributed computing platforms. However these algorithms are still heavy for mobile and embedded visual applications. The rapid spreading of smart portable devices and the emerging 5G network are introducing new smart multimedia applications in mobile environments. As a consequence, the possibility of implementing deep neural networks to mobile environments has attracted a lot of researchers. This paper presents emerging deep learning acceleration techniques that can enable the delivery of real time visual recognition into the hands of end users, anytime and anywhere.




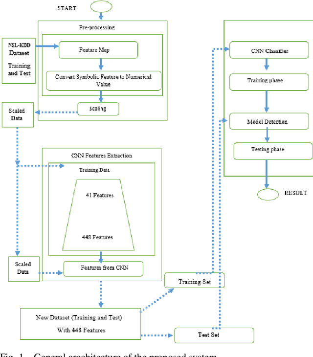
Abstract:The extensive use of Information and Communication Technology in critical infrastructures such as Industrial Control Systems make them vulnerable to cyber-attacks. One particular class of cyber-attacks is advanced persistent threats where highly skilled attackers can steal user authentication information's and move in the network from host to host until a valuable target is reached. The detection of the attacker should occur as soon as possible in order to take appropriate response, otherwise the attacker will have enough time to reach sensitive assets. When facing intelligent threats, intelligent solutions have to be designed. Therefore, in this paper, we take advantage of recent progress in deep learning to build a convolutional neural networks that can detect intrusions in cyber physical system. The Intrusion Detection System is applied on the NSL-KDD dataset and the performances of the proposed approach are presented and compared with the state of art. Results show the effectiveness of the techniques.