



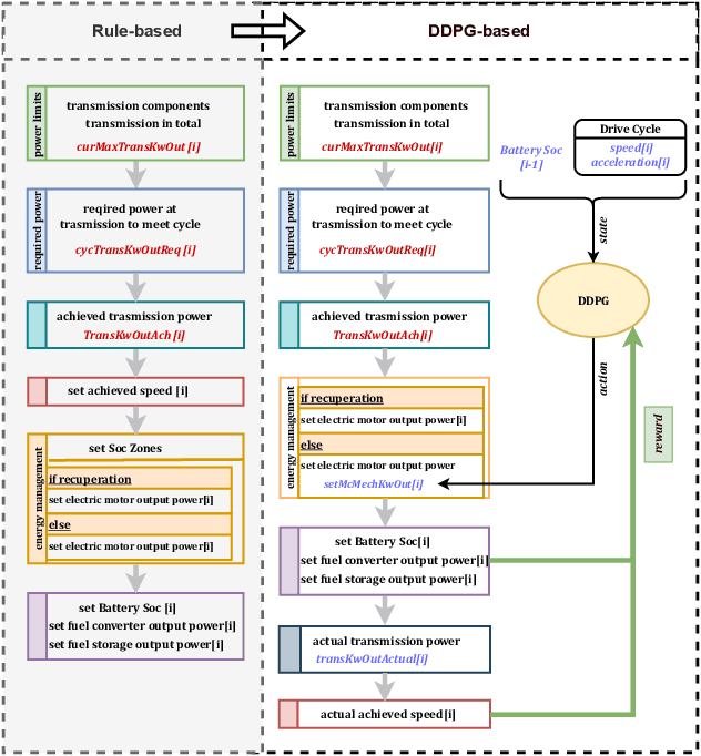
Abstract:In recent years, the development of Artificial Intelligence (AI) has shown tremendous potential in diverse areas. Among them, reinforcement learning (RL) has proven to be an effective solution for learning intelligent control strategies. As an inevitable trend for mitigating climate change, hybrid electric vehicles (HEVs) rely on efficient energy management strategies (EMS) to minimize energy consumption. Many researchers have employed RL to learn optimal EMS for specific vehicle models. However, most of these models tend to be complex and proprietary, making them unsuitable for broad applicability. This paper presents a novel framework, in which we implement and integrate RL-based EMS with the open-source vehicle simulation tool called FASTSim. The learned RL-based EMSs are evaluated on various vehicle models using different test drive cycles and prove to be effective in improving energy efficiency.