Abstract:Many different worldwide initiatives are promoting the transformation from machine dominant manufacturing to digital manufacturing. Thus, to achieve a successful transformation to Industry 4.0 standard, manufacturing enterprises are required to implement a clear roadmap. However, Small and Medium Manufacturing Enterprises (SMEs) encounter many barriers and difficulties (economical, technical, cultural, etc.) in the implementation of Industry 4.0. Although several works deal with the incorporation of Industry 4.0 technologies in the area of the product and supply chain life cycles, which SMEs could use as reference, this is not the case for the customer life cycle. Thus, we present two contributions that can help the software engineers of those SMEs to incorporate Industry 4.0 technologies in the context of the customer life cycle. The first contribution is a methodology that can help those software engineers in the task of creating new software services, aligned with Industry 4.0, that allow to change how customers interact with enterprises and the experiences they have while interacting with them. The methodology details a set of stages that are divided into phases which in turn are made up of activities. It places special emphasis on the incorporation of semantics descriptions and 3D visualization in the implementation of those new services. The second contribution is a system developed for a real manufacturing scenario, using the proposed methodology, which allows to observe the possibilities that this kind of systems can offer to SMEs in two phases of the customer life cycle: Discover & Shop, and Use & Service.
Abstract:Background: Single-Subject Design is used in several areas such as education and biomedicine. However, no suited formal vocabulary exists for annotating the detailed configuration and the results of this type of research studies with the appropriate granularity for looking for information about them. Therefore, the search for those study designs relies heavily on a syntactical search on the abstract, keywords or full text of the publications about the study, which entails some limitations. Objective: To present SSDOnt, a specific purpose ontology for describing and annotating single-subject design studies, so that complex questions can be asked about them afterwards. Methods: The ontology was developed following the NeOn methodology. Once the requirements of the ontology were defined, a formal model was described in a Description Logic and later implemented in the ontology language OWL 2 DL. Results: We show how the ontology provides a reference model with a suitable terminology for the annotation and searching of single-subject design studies and their main components, such as the phases, the intervention types, the outcomes and the results. Some mappings with terms of related ontologies have been established. We show as proof-of-concept that classes in the ontology can be easily extended to annotate more precise information about specific interventions and outcomes such as those related to autism. Moreover, we provide examples of some types of queries that can be posed to the ontology. Conclusions: SSDOnt has achieved the purpose of covering the descriptions of the domain of single-subject research studies.




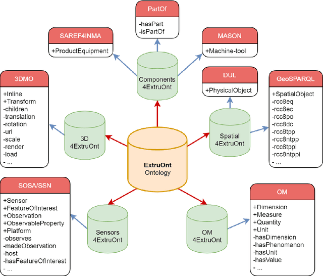
Abstract:Semantically rich descriptions of manufacturing machines, offered in a machine-interpretable code, can provide interesting benefits in Industry 4.0 scenarios. However, the lack of that type of descriptions is evident. In this paper we present the development effort made to build an ontology, called ExtruOnt, for describing a type of manufacturing machine, more precisely, a type that performs an extrusion process (extruder). Although the scope of the ontology is restricted to a concrete domain, it could be used as a model for the development of other ontologies for describing manufacturing machines in Industry 4.0 scenarios. The terms of the ExtruOnt ontology provide different types of information related with an extruder, which are reflected in distinct modules that constitute the ontology. Thus, it contains classes and properties for expressing descriptions about components of an extruder, spatial connections, features, and 3D representations of those components, and finally the sensors used to capture indicators about the performance of this type of machine. The ontology development process has been carried out in close collaboration with domain experts.


Abstract:Although the goal of achieving semantic interoperability of electronic health records (EHRs) is pursued by many researchers, it has not been accomplished yet. In this paper, we present a proposal that smoothes out the way toward the achievement of that goal. In particular, our study focuses on medical diagnoses statements. In summary, the main contributions of our ontology-based proposal are the following: first, it includes a canonical ontology whose EHR-related terms focus on semantic aspects. As a result, their descriptions are independent of languages and technology aspects used in different organizations to represent EHRs. Moreover, those terms are related to their corresponding codes in well-known medical terminologies. Second, it deals with modules that allow obtaining rich ontological representations of EHR information managed by proprietary models of health information systems. The features of one specific module are shown as reference. Third, it considers the necessary mapping axioms between ontological terms enhanced with so-called path mappings. This feature smoothes out structural differences between heterogeneous EHR representations, allowing proper alignment of information.




Abstract:The growing trends in automation, Internet of Things, big data and cloud computing technologies have led to the fourth industrial revolution (Industry 4.0), where it is possible to visualize and identify patterns and insights, which results in a better understanding of the data and can improve the manufacturing process. However, many times, the task of data exploration results difficult for manufacturing experts because they might be interested in analyzing also data that does not appear in pre-designed visualizations and therefore they must be assisted by Information Technology experts. In this paper, we present a proposal materialized in a semantic-based visual query system developed for a real Industry 4.0 scenario that allows domain experts to explore and visualize data in a friendly way. The main novelty of the system is the combined use that it makes of captured data that are semantically annotated first, and a 2D customized digital representation of a machine that is also linked with semantic descriptions. Those descriptions are expressed using terms of an ontology, where, among others, the sensors that are used to capture indicators about the performance of a machine that belongs to a Industry 4.0 scenario have been modeled. Moreover, this semantic description allows to: formulate queries at a higher level of abstraction, provide customized graphical visualizations of the results based on the format and nature of the data, and download enriched data enabling further types of analysis.
Abstract:Telerehabilitation systems that support physical therapy sessions anywhere can help save healthcare costs while also improving the quality of life of the users that need rehabilitation. The main contribution of this paper is to present, as a whole, all the features supported by the innovative Kinect-based Telerehabilitation System (KiReS). In addition to the functionalities provided by current systems, it handles two new ones that could be incorporated into them, in order to give a step forward towards a new generation of telerehabilitation systems. The knowledge extraction functionality handles knowledge about the physical therapy record of patients and treatment protocols described in an ontology, named TRHONT, to select the adequate exercises for the rehabilitation of patients. The teleimmersion functionality provides a convenient, effective and user-friendly experience when performing the telerehabilitation, through a two-way real-time multimedia communication. The ontology contains about 2300 classes and 100 properties, and the system allows a reliable transmission of Kinect video depth, audio and skeleton data, being able to adapt to various network conditions. Moreover, the system has been tested with patients who suffered from shoulder disorders or total hip replacement.