



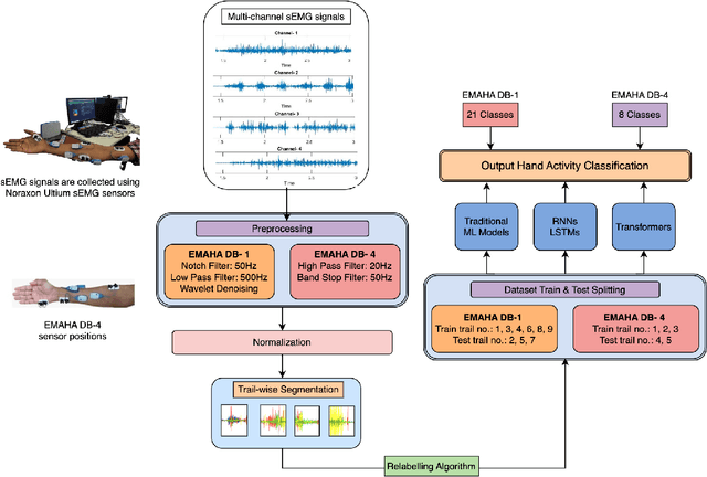
Abstract:Surface Electromyography (sEMG) is widely studied for its applications in rehabilitation, prosthetics, robotic arm control, and human-machine interaction. However, classifying Activities of Daily Living (ADL) using sEMG signals often requires extensive feature extraction, which can be time-consuming and energy-intensive. The objective of this study is stated as follows. Given sEMG datasets, such as electromyography analysis of human activity databases (DB1 and DB4), with multi-channel signals corresponding to ADL, is it possible to determine the ADL categories without explicit feature extraction from sEMG signals. Further is it possible to learn across the datasets to improve the classification performances. A classification framework, named EMGTTL, is developed that uses transformers for classification of ADL and the performance is enhanced by cross-data transfer learning. The methodology is implemented on EMAHA-DB1 and EMAHA-DB4. Experiments have shown that the transformer architecture achieved 64.47% accuracy for DB1 and 68.82% for DB4. Further, using transfer learning, the accuracy improved to 66.75% for DB1 (pre-trained on DB4) and 71.04% for DB4 (pre-trained on DB1).

Abstract:In this paper, we present electromyography analysis of human activity - database 1 (EMAHA-DB1), a novel dataset of multi-channel surface electromyography (sEMG) signals to evaluate the activities of daily living (ADL). The dataset is acquired from 25 able-bodied subjects while performing 22 activities categorised according to functional arm activity behavioral system (FAABOS) (3 - full hand gestures, 6 - open/close office draw, 8 - grasping and holding of small office objects, 2 - flexion and extension of finger movements, 2 - writing and 1 - rest). The sEMG data is measured by a set of five Noraxon Ultium wireless sEMG sensors with Ag/Agcl electrodes placed on a human hand. The dataset is analyzed for hand activity recognition classification performance. The classification is performed using four state-ofthe-art machine learning classifiers, including Random Forest (RF), Fine K-Nearest Neighbour (KNN), Ensemble KNN (sKNN) and Support Vector Machine (SVM) with seven combinations of time domain and frequency domain feature sets. The state-of-theart classification accuracy on five FAABOS categories is 83:21% by using the SVM classifier with the third order polynomial kernel using energy feature and auto regressive feature set ensemble. The classification accuracy on 22 class hand activities is 75:39% by the same SVM classifier with the log moments in frequency domain (LMF) feature, modified LMF, time domain statistical (TDS) feature, spectral band powers (SBP), channel cross correlation and local binary patterns (LBP) set ensemble. The analysis depicts the technical challenges addressed by the dataset. The developed dataset can be used as a benchmark for various classification methods as well as for sEMG signal analysis corresponding to ADL and for the development of prosthetics and other wearable robotics.
