



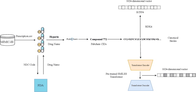
Drug representations have played an important role in cheminformatics. However, in the healthcare domain, drug representations have been underused relative to the rest of Electronic Health Record (EHR) data, due to the complexity of high dimensional drug representations and the lack of proper pipeline that will allow to convert clinical drugs to their representations. Time-varying vital signs, laboratory measurements, and related time-series signals are commonly used to predict clinical outcomes. In this work, we demonstrated that using clinical drug representations in addition to other clinical features has significant potential to increase the performance of mortality and length of stay (LOS) models. We evaluate the two different drug representation methods (Extended-Connectivity Fingerprint-ECFP and SMILES-Transformer embedding) on clinical outcome predictions. The results have shown that the proposed multimodal approach achieves substantial enhancement on clinical tasks over baseline models. Using clinical drug representations as additional features improve the LOS prediction for Area Under the Receiver Operating Characteristics (AUROC) around %6 and for Area Under Precision-Recall Curve (AUPRC) by around %5. Furthermore, for the mortality prediction task, there is an improvement of around %2 over the time series baseline in terms of AUROC and %3.5 in terms of AUPRC. The code for the proposed method is available at https://github.com/tanlab/MIMIC-III-Clinical-Drug-Representations.