



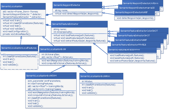
The semantic localization problem in robotics consists in determining the place where a robot is located by means of semantic categories. The problem is usually addressed as a supervised classification process, where input data correspond to robot perceptions while classes to semantic categories, like kitchen or corridor. In this paper we propose a framework, implemented in the PCL library, which provides a set of valuable tools to easily develop and evaluate semantic localization systems. The implementation includes the generation of 3D global descriptors following a Bag-of-Words approach. This allows the generation of dimensionality-fixed descriptors from any type of keypoint detector and feature extractor combinations. The framework has been designed, structured and implemented in order to be easily extended with different keypoint detectors, feature extractors as well as classification models. The proposed framework has also been used to evaluate the performance of a set of already implemented descriptors, when used as input for a specific semantic localization system. The results obtained are discussed paying special attention to the internal parameters of the BoW descriptor generation process. Moreover, we also review the combination of some keypoint detectors with different 3D descriptor generation techniques.