



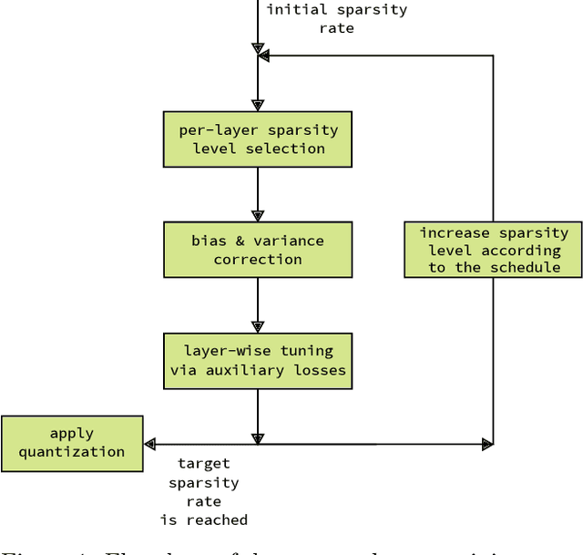
We present a post-training weight pruning method for deep neural networks that achieves accuracy levels tolerable for the production setting and that is sufficiently fast to be run on commodity hardware such as desktop CPUs or edge devices. We propose a data-free extension of the approach for computer vision models based on automatically-generated synthetic fractal images. We obtain state-of-the-art results for data-free neural network pruning, with ~1.5% top@1 accuracy drop for a ResNet50 on ImageNet at 50% sparsity rate. When using real data, we are able to get a ResNet50 model on ImageNet with 65% sparsity rate in 8-bit precision in a post-training setting with a ~1% top@1 accuracy drop. We release the code as a part of the OpenVINO(TM) Post-Training Optimization tool.