



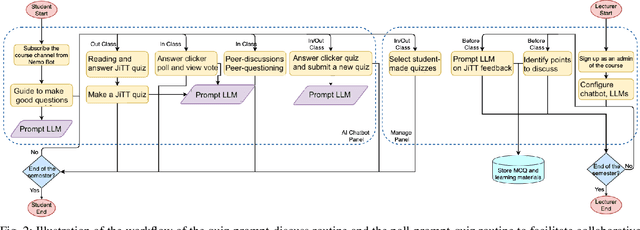
Reciprocal questioning is essential for effective teaching and learning, fostering active engagement and deeper understanding through collaborative interactions, especially in large classrooms. Can large language model (LLM), such as OpenAI's GPT (Generative Pre-trained Transformer) series, assist in this? This paper investigates a pedagogical approach of classroom flipping based on flipped interaction in LLMs. Flipped interaction involves using language models to prioritize generating questions instead of answers to prompts. We demonstrate how traditional classroom flipping techniques, including Peer Instruction and Just-in-Time Teaching (JiTT), can be enhanced through flipped interaction techniques, creating student-centric questions for hybrid teaching. In particular, we propose a workflow to integrate prompt engineering with clicker and JiTT quizzes by a poll-prompt-quiz routine and a quiz-prompt-discuss routine to empower students to self-regulate their learning capacity and enable teachers to swiftly personalize training pathways. We develop an LLM-driven chatbot software that digitizes various elements of classroom flipping and facilitates the assessment of students using these routines to deliver peer-generated questions. We have applied our LLM-driven chatbot software for teaching both undergraduate and graduate students from 2020 to 2022, effectively useful for bridging the gap between teachers and students in remote teaching during the COVID-19 pandemic years. In particular, LLM-driven classroom flipping can be particularly beneficial in large class settings to optimize teaching pace and enable engaging classroom experiences.