



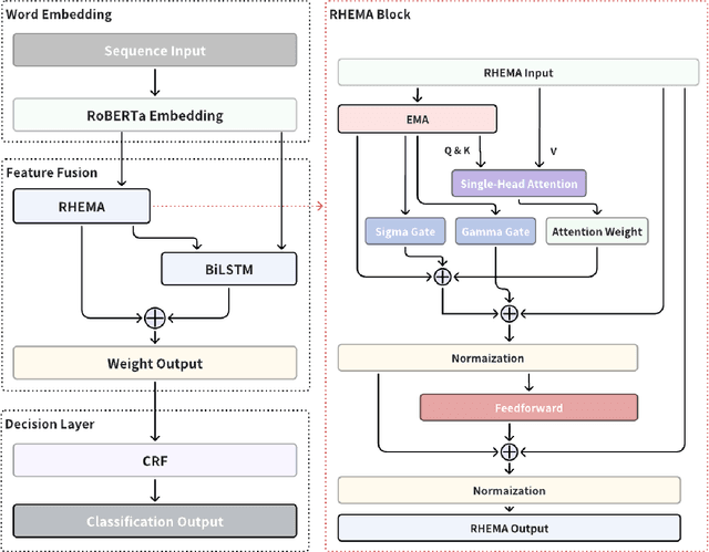
Incorrect boundary division, complex semantic representation, and differences in pronunciation and meaning often lead to errors in Chinese Named Entity Recognition(CNER). To address these issues, this paper proposes HREB-CRF framework: Hierarchical Reduced-bias EMA with CRF. The proposed method amplifies word boundaries and pools long text gradients through exponentially fixed-bias weighted average of local and global hierarchical attention. Experimental results on the MSRA, Resume, and Weibo datasets show excellent in F1, outperforming the baseline model by 1.1\%, 1.6\%, and 9.8\%. The significant improvement in F1 shows evidences of strong effectiveness and robustness of approach in CNER tasks.