


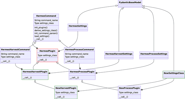
Research software is an import output of research and must be published according to the FAIR Principles for Research Software. This can be achieved by publishing software with metadata under a persistent identifier. HERMES is a tool that leverages continuous integration to automate the publication of software with rich metadata. In this work, we describe the HERMES workflow itself, and how to extend it to meet the needs of specific research software metadata or infrastructure. We introduce the HERMES plugin architecture and provide the example of creating a new HERMES plugin that harvests metadata from a metadata source in source code repositories. We show how to use HERMES as an end user, both via the command line interface, and as a step in a continuous integration pipeline. Finally, we report three informal case studies whose results provide a preliminary evaluation of the feasibility and applicability of HERMES workflows, and the extensibility of the hermes software package.