



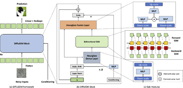
In recent advancements in high-fidelity image generation, Denoising Diffusion Probabilistic Models (DDPMs) have emerged as a key player. However, their application at high resolutions presents significant computational challenges. Current methods, such as patchifying, expedite processes in UNet and Transformer architectures but at the expense of representational capacity. Addressing this, we introduce the Diffusion State Space Model (DiffuSSM), an architecture that supplants attention mechanisms with a more scalable state space model backbone. This approach effectively handles higher resolutions without resorting to global compression, thus preserving detailed image representation throughout the diffusion process. Our focus on FLOP-efficient architectures in diffusion training marks a significant step forward. Comprehensive evaluations on both ImageNet and LSUN datasets at two resolutions demonstrate that DiffuSSMs are on par or even outperform existing diffusion models with attention modules in FID and Inception Score metrics while significantly reducing total FLOP usage.