



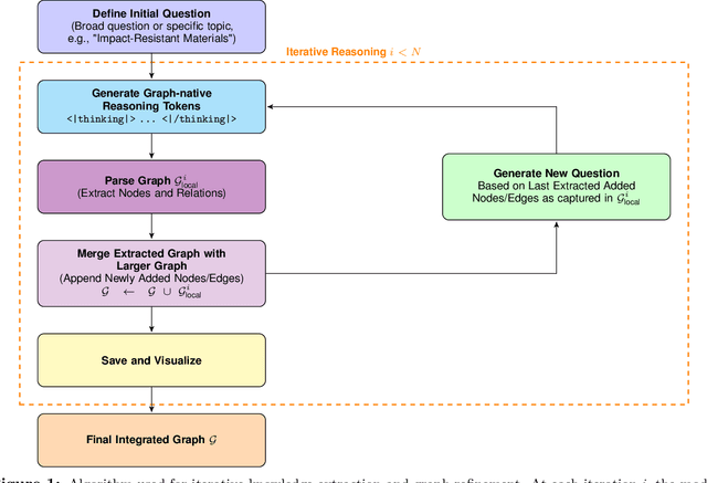
We present an agentic, autonomous graph expansion framework that iteratively structures and refines knowledge in situ. Unlike conventional knowledge graph construction methods relying on static extraction or single-pass learning, our approach couples a reasoning-native large language model with a continually updated graph representation. At each step, the system actively generates new concepts and relationships, merges them into a global graph, and formulates subsequent prompts based on its evolving structure. Through this feedback-driven loop, the model organizes information into a scale-free network characterized by hub formation, stable modularity, and bridging nodes that link disparate knowledge clusters. Over hundreds of iterations, new nodes and edges continue to appear without saturating, while centrality measures and shortest path distributions evolve to yield increasingly distributed connectivity. Our analysis reveals emergent patterns, such as the rise of highly connected 'hub' concepts and the shifting influence of 'bridge' nodes, indicating that agentic, self-reinforcing graph construction can yield open-ended, coherent knowledge structures. Applied to materials design problems, we present compositional reasoning experiments by extracting node-specific and synergy-level principles to foster genuinely novel knowledge synthesis, yielding cross-domain ideas that transcend rote summarization and strengthen the framework's potential for open-ended scientific discovery. We discuss other applications in scientific discovery and outline future directions for enhancing scalability and interpretability.