



Abstract:Ageing detection and failure prediction are essential in many Internet of Things (IoT) deployments, which operate huge quantities of embedded devices unattended in the field for years. In this paper, we present a large-scale empirical analysis of natural SRAM wear-out using 154 boards from a general-purpose testbed. Starting from SRAM initialization bias, which each node can easily collect at startup, we apply various metrics for feature extraction and experiment with common machine learning methods to predict the age of operation for this node. Our findings indicate that even though ageing impacts are subtle, our indicators can well estimate usage times with an $R^2$ score of 0.77 and a mean error of 24% using regressors, and with an F1 score above 0.6 for classifiers applying a six-months resolution.




Abstract:Connecting long-range wireless networks to the Internet imposes challenges due to vastly longer round-trip-times (RTTs). In this paper, we present an ICN protocol framework that enables robust and efficient delay-tolerant communication to edge networks. Our approach provides ICN-idiomatic communication between networks with vastly different RTTs. We applied this framework to LoRa, enabling end-to-end consumer-to-LoRa-producer interaction over an ICN-Internet and asynchronous data production in the LoRa edge. Instead of using LoRaWAN, we implemented an IEEE 802.15.4e DSME MAC layer on top of the LoRa PHY and ICN protocol mechanisms in RIOT OS. Executed on off-the-shelf IoT hardware, we provide a comparative evaluation for basic NDN-style ICN [60], RICE [31]-like pulling, and reflexive forwarding [46]. This is the first practical evaluation of ICN over LoRa using a reliable MAC. Our results show that periodic polling in NDN works inefficiently when facing long and differing RTTs. RICE reduces polling overhead and exploits gateway knowledge, without violating ICN principles. Reflexive forwarding reflects sporadic data generation naturally. Combined with a local data push, it operates efficiently and enables lifetimes of >1 year for battery powered LoRa-ICN nodes.




Abstract:While eLearning systems become more and more popular in daily education, available applications lack opportunities to structure, annotate and manage their contents in a high-level fashion. General efforts to improve these deficits are taken by initiatives to define rich meta data sets and a semanticWeb layer. In the present paper we introduce Hylos, an online learning system. Hylos is based on a cellular eLearning Object (ELO) information model encapsulating meta data conforming to the LOM standard. Content management is provisioned on this semantic meta data level and allows for variable, dynamically adaptable access structures. Context aware multifunctional links permit a systematic navigation depending on the learners and didactic needs, thereby exploring the capabilities of the semantic web. Hylos is built upon the more general Multimedia Information Repository (MIR) and the MIR adaptive context linking environment (MIRaCLE), its linking extension. MIR is an open system supporting the standards XML, Corba and JNDI. Hylos benefits from manageable information structures, sophisticated access logic and high-level authoring tools like the ELO editor responsible for the semi-manual creation of meta data and WYSIWYG like content editing.




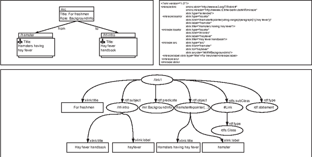
Abstract:The semantic Web initiates new, high level access schemes to online content and applications. One area of superior need for a redefined content exploration is given by on-line educational applications and their concepts of interactivity in the framework of open hypermedia systems. In the present paper we discuss aspects and opportunities of gaining interactivity schemes from semantic notions of components. A transition from standard educational annotation to semantic statements of hyperlinks is discussed. Further on we introduce the concept of semantic link contexts as an approach to manage a coherent rhetoric of linking. A practical implementation is introduced, as well. Our semantic hyperlink implementation is based on the more general Multimedia Information Repository MIR, an open hypermedia system supporting the standards XML, Corba and JNDI.