

Abstract:There are many methodologies and techniques for easing the task of ontology building. Here we describe the intersection of two of these: ontology normalisation and fully programmatic ontology development. The first of these describes a standardized organisation for an ontology, with singly inherited self-standing entities, and a number of small taxonomies of refining entities. The former are described and defined in terms of the latter and used to manage the polyhierarchy of the self-standing entities. Fully programmatic development is a technique where an ontology is developed using a domain-specific language within a programming language, meaning that as well defining ontological entities, it is possible to add arbitrary patterns or new syntax within the same environment. We describe how new patterns can be used to enable a new style of ontology development that we call hypernormalisation.




Abstract:Ontology development is a non-trivial task requiring expertise in the chosen ontological language. We propose a method for making the content of ontologies more transparent by presenting, through the use of natural language generation, naturalistic descriptions of ontology classes as textual paragraphs. The method has been implemented in a proof-of- concept system, OntoVerbal, that automatically generates paragraph-sized textual descriptions of ontological classes expressed in OWL. OntoVerbal has been applied to ontologies that can be loaded into Prot\'eg\'e and been evaluated with SNOMED CT, showing that it provides coherent, well-structured and accurate textual descriptions of ontology classes.




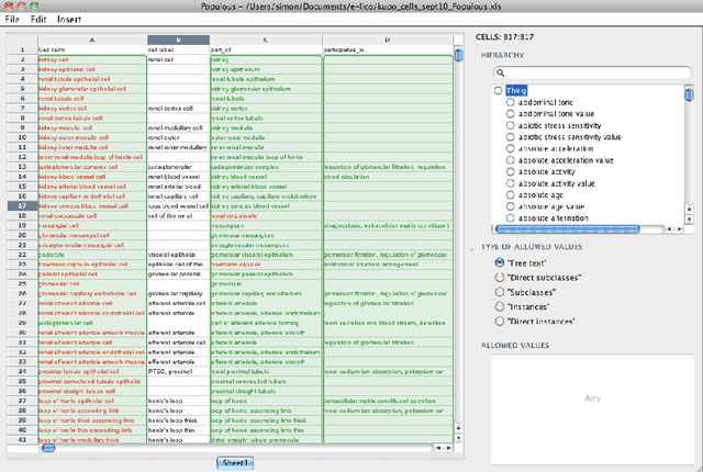
Abstract:We present Populous, a tool for gathering content with which to populate an ontology. Domain experts need to add content, that is often repetitive in its form, but without having to tackle the underlying ontological representation. Populous presents users with a table based form in which columns are constrained to take values from particular ontologies; the user can select a concept from an ontology via its meaningful label to give a value for a given entity attribute. Populated tables are mapped to patterns that can then be used to automatically generate the ontology's content. Populous's contribution is in the knowledge gathering stage of ontology development. It separates knowledge gathering from the conceptualisation and also separates the user from the standard ontology authoring environments. As a result, Populous can allow knowledge to be gathered in a straight-forward manner that can then be used to do mass production of ontology content.