


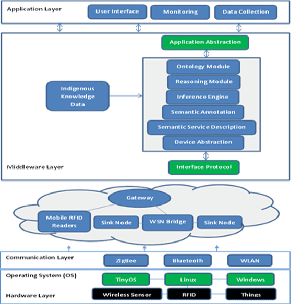
Abstract:In the Internet of Things (IoT) domain, various heterogeneous ubiquitous devices would be able to connect and communicate with each other seamlessly, irrespective of the domain. Semantic representation of data through detailed standardized annotation has shown to improve the integration of the interconnected heterogeneous devices. However, the semantic representation of these heterogeneous data sources for environmental monitoring systems is not yet well supported. To achieve the maximum benefits of IoT for drought forecasting, a dedicated semantic middleware solution is required. This research proposes a middleware that semantically represents and integrates heterogeneous data sources with indigenous knowledge based on a unified ontology for an accurate IoT-based drought early warning system (DEWS).