Abstract:This work presents an unsupervised method for automatically constructing and expanding topic taxonomies by using instruction-based fine-tuned LLMs (Large Language Models). We apply topic modeling and keyword extraction techniques to create initial topic taxonomies and LLMs to post-process the resulting terms and create a hierarchy. To expand an existing taxonomy with new terms, we use zero-shot prompting to find out where to add new nodes, which, to our knowledge, is the first work to present such an approach to taxonomy tasks. We use the resulting taxonomies to assign tags that characterize merchants from a retail bank dataset. To evaluate our work, we asked 12 volunteers to answer a two-part form in which we first assessed the quality of the taxonomies created and then the tags assigned to merchants based on that taxonomy. The evaluation revealed a coherence rate exceeding 90% for the chosen taxonomies, while the average coherence for merchant tagging surpassed 80%.

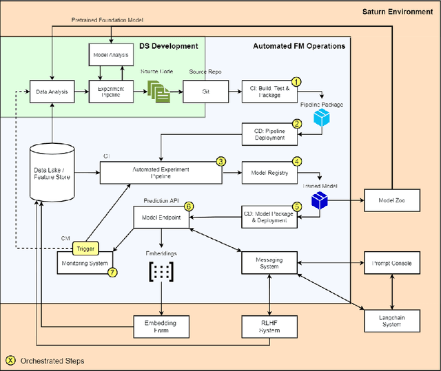
Abstract:Saturn is an innovative platform that assists Foundation Model (FM) building and its integration with IT operations (Ops). It is custom-made to meet the requirements of data scientists, enabling them to effectively create and implement FMs while enhancing collaboration within their technical domain. By offering a wide range of tools and features, Saturn streamlines and automates different stages of FM development, making it an invaluable asset for data science teams. This white paper introduces prospective applications of generative AI models derived from FMs in the financial sector.