



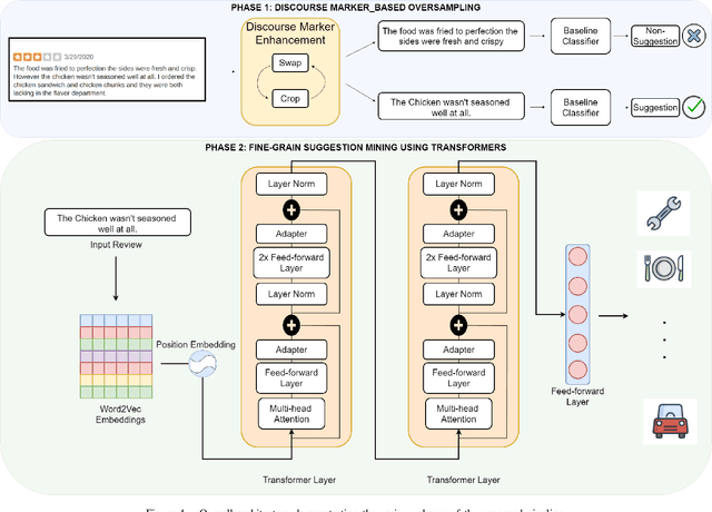
Suggestion mining tasks are often semantically complex and lack sophisticated methodologies that can be applied to real-world data. The presence of suggestions across a large diversity of domains and the absence of large labelled and balanced datasets render this task particularly challenging to deal with. In an attempt to overcome these challenges, we propose a two-tier pipeline that leverages Discourse Marker based oversampling and fine-grained suggestion mining techniques to retrieve suggestions from online forums. Through extensive comparison on a real-world open-domain suggestion dataset, we demonstrate how the oversampling technique combined with transformer based fine-grained analysis can beat the state of the art. Additionally, we perform extensive qualitative and qualitative analysis to give construct validity to our proposed pipeline. Finally, we discuss the practical, computational and reproducibility aspects of the deployment of our pipeline across the web.