



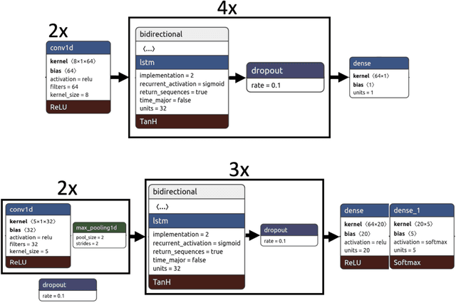
Anomalous diffusion occurs at very different scales in nature, from atomic systems to motions in cell organelles, biological tissues or ecology, and also in artificial materials, such as cement. Being able to accurately measure the anomalous exponent associated with a given particle trajectory, thus determining whether the particle subdiffuses, superdiffuses or performs normal diffusion is of key importance to understand the diffusion process. Also, it is often important to trustingly identify the model behind the trajectory, as this gives a large amount of information on the system dynamics. Both aspects are particularly difficult when the input data are short and noisy trajectories. It is even more difficult if one cannot guarantee that the trajectories output in experiments is homogeneous, hindering the statistical methods based on ensembles of trajectories. We present a data-driven method able to infer the anomalous exponent and to identify the type of anomalous diffusion process behind single, noisy and short trajectories, with good accuracy. This model was used in our participation in the Anomalous Diffusion (AnDi) Challenge. A combination of convolutional and recurrent neural networks were used to achieve state-of-the-art results when compared to methods participating in the AnDi Challenge, ranking top 4 in both classification and diffusion exponent regression.