



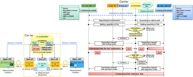
With the spread of Data Center Interconnect (DCI) and local 5G, there is a growing need for dynamically established connections between customer locations through high-capacity optical links. However, link parameters such as signal power profile and amplifier gains are often unknown and have to be measured by experts, preventing dynamic path provisioning due to the time-consuming manual measurements. Although several techniques for estimating the unknown parameters of such alien access links have been proposed, no work has presented architecture and protocol that drive the estimation techniques to establish an optical path between the customer locations. Our study aims to automatically connect customer-owned transceivers via alien access links with optimal quality of transmission (QoT). We first propose an architecture and protocol for cooperative optical path design between a customer and carrier, utilizing a state-of-the-art technique for estimating link parameters. We then implement the proposed protocol in a software-defined network (SDN) controller and white-box transponders using an open API. The experiments demonstrate that the optical path is dynamically established via alien access links in 137 seconds from the transceiver's cold start. Lastly, we discuss the QoT accuracy obtained with this method and the remaining issues.