



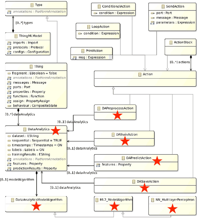
This doctoral dissertation proposes a novel approach to enhance the development of smart services for the Internet of Things (IoT) and smart Cyber-Physical Systems (CPS). The proposed approach offers abstraction and automation to the software engineering processes, as well as the Data Analytics (DA) and Machine Learning (ML) practices. This is realized in an integrated and seamless manner. We implement and validate the proposed approach by extending an open source modeling tool, called ThingML. ThingML is a domain-specific language and modeling tool with code generation for the IoT/CPS domain. Neither ThingML nor any other IoT/CPS modeling tool supports DA/ML at the modeling level. Therefore, as the primary contribution of the doctoral dissertation, we add the necessary syntax and semantics concerning DA/ML methods and techniques to the modeling language of ThingML. Moreover, we support the APIs of several ML libraries and frameworks for the automated generation of the source code of the target software in Python and Java. Our approach enables platform-independent, as well as platform-specific models. Further, we assist in carrying out semiautomated DA/ML tasks by offering Automated ML (AutoML), in the background (in expert mode), and through model-checking constraints and hints at design-time. Finally, we consider three use case scenarios from the domains of network security, smart energy systems and energy exchange markets.